ISSN: 2007-7033 | Núm. 64 | e1681 | Sección temática: artículos de investigación
Evaluación de un programa de maestría a
partir de la percepción de los egresados:
oportunidades para un plan de mejora
Evaluation of a master’s program based on graduates'
perceptions: Opportunities for an improvement plan
Dulce María Quintero-Romero*
Juan-Camilo Fontalvo-Buelvas**
Erasmo Velázquez-Cigarroa***
El propósito de esta investigación fue analizar las percepciones de los egresados de la maestría en Gestión para el Desarrollo Sustentable de la Universidad Autónoma de Guerrero (México) sobre aspectos clave del programa. A partir de los hallazgos, se buscó identificar las principales carencias y proponer estrategias de mejora para fortalecer integralmente el posgrado. El estudio adoptó un enfoque mixto, de carácter interpretativo y corte transversal. Participaron 45 egresados, seleccionados mediante un muestreo no probabilístico intencional. El instrumento de recolección de datos incluyó 44 ítems distribuidos en tres dimensiones. Los resultados revelan valoraciones significativas de los egresados en relación con diversos componentes del programa, entre ellos el plan de estudios, el desempeño del cuerpo docente y la labor de los directores de tesis. La perspectiva sistémica empleada permitió comprender la interrelación entre las áreas de mejora y facilitó la formulación de propuestas orientadas al fortalecimiento del posgrado. En conclusión, es esencial incorporar de forma sistemática las opiniones de los egresados como un elemento estratégico en los sistemas de gestión de calidad de los programas educativos con el fin de asegurar su pertinencia y relevancia social.
Palabras clave:
calidad de la educación, educación superior, pertinencia educativa, gestión educativa, plan de estudios
The objective of this research was to analyze graduates’ evaluations of key aspects of the Master’s Program in Management for Sustainable Development at the Autonomous University of Guerrero, Mexico. The aim was to identify shortcomings and propose comprehensive improvement strategies to strengthen the program. A mixed-methods approach was adopted, with an interpretive scope and a cross-sectional design. A total of 45 graduates participated, selected through intentional non-probabilistic sampling. The data collection instrument included 44 items distributed across three dimensions. The results reveal significant assessments by graduates regarding core components of the program, including the curriculum, faculty performance, and thesis supervision. A systemic perspective on areas for improvement enabled the identification of interconnections among factors and supported reflection on strategies to further enhance the program. Ultimately, it is essential to incorporate graduates’ perceptions more systematically as a key element in quality management systems for educational programs, in order to ensure their social relevance.
Keywords:
quality of education, higher education, educational relevance, educational management, curriculum
Recibido: 23 de mayo de 2024 | Aceptado para su publicación: 28 de febrero de 2025 |
Publicado: 28 de marzo de 2025
Cómo citar: Quintero-Romero, D. M., Fontalvo-Buelvas, J. C. y Velázquez-Cigarroa, E. (2025). Evaluación de un programa de maestría a partir de la percepción de los egresados: oportunidades para un plan de mejora. Sinéctica, Revista Electrónica de Educación, (64), e1681. https://doi.org/10.31391/HPSY7646
* Doctora en Desarrollo Regional por la Universidad Autónoma de Guerrero (México). Profesora-investigadora del Centro de Gestión del Desarrollo y directora de Posgrado de la Universidad Autónoma de Guerrero. Miembro del Sistema Nacional de Investigadoras e Investigadores, nivel I. Líneas de investigación: patrimonio biocultural y desarrollo sustentable. Correo electrónico: 0881@uagro.mx/ https://orcid.org/0000-0001-8473-5263
** Maestro en Gestión Ambiental para la Sustentabilidad por la Universidad Veracruzana (México). Doctorando en Ciencias de la Sostenibilidad en la Escuela Nacional de Estudios Superiores, Unidad Morelia, de la Universidad Nacional Autónoma de México. Líneas de investigación: agroecología, educación para la sustentabilidad. Correo electrónico: jfontalvo@iies.unam.mx/https://orcid.org/0000-0002-9818-0489
*** Doctor en Ciencias en Educación Agrícola Superior. Investigador posdoctoral-SECIHTI en el Centro de Gestión del Desarrollo de la Universidad Autónoma de Guerrero. Miembro del Sistema Nacional de Investigadoras e Investigadores, nivel I. Líneas de investigación: educación ambiental para la sustentabilidad, ambientalización curricular. Correo electrónico: erasmovelazquez@uagro.mx/https://orcid.org/0000-0002-4283-0083

Introducción
En la actualidad, la educación superior se posiciona como un engranaje clave en la nueva economía del conocimiento. En este contexto, las universidades han adquirido un papel central en la construcción de sociedades modernas que apuestan por el desarrollo sustentable (Rosen, 2019). Las tendencias globales de acceso a la educación superior reflejan un crecimiento considerable en los últimos años, lo que se evidencia en el aumento de las inscripciones, que han pasado del 19% al 38% en las últimas dos décadas (United Nations Educational, Scientific and Cultural Organization [Unesco], 2020).
En términos generales, este avance representa un logro significativo en la materialización de políticas públicas educativas orientadas a garantizar el acceso a la educación para una población en constante crecimiento. Como resultado, se está conformando una comunidad de profesionales más diversa, que incluye a mujeres y a otros grupos tradicionalmente excluidos (David, 2015).
Sin embargo, también se observa un debilitamiento general de los estándares de calidad en universidades de varios países que no forman parte de la élite académica o en instituciones que no están a la vanguardia (Altbach et al., 2019). Esta situación es motivo de preocupación, ya que puede afectar la formación del capital humano en instituciones de educación superior de países en vías de desarrollo.
A raíz de esto, en México, el Consejo Nacional de Humanidades, Ciencias y Tecnologías (CONAHCyT), ahora Secretaría de Ciencia, Humanidades, Tecnología e Innovación (SECIHTI), ha desempeñado un papel fundamental en la política de evaluación de los programas de posgrado (Adalid, 2011). Desde 1991, esta entidad impulsó el Padrón Nacional de Posgrados de Calidad, el cual estuvo vigente hasta 2021, cuando fue reemplazado por el Sistema Nacional de Posgrados. Este último continúa con la labor de evaluar los programas de posgrado e incentivar su fortalecimiento a corto y largo plazo.
De esta manera, los coordinadores de programas en las instituciones, junto con los cuerpos docentes, han asumido la responsabilidad de dar seguimiento a los procesos de evaluación. Esta labor es fundamental, ya que, dependiendo de los resultados, puede comprometer el estatus, prestigio y reputación de las instituciones educativas frente a sus pares nacionales e internacionales (García-García y Hervás-Torres, 2020). Como respuesta a esta necesidad, dichos agentes educativos han desarrollado estrategias para solventar evaluaciones periódicas e implementar planes de mejora.
En este contexto, nuestro estudio se propuso evaluar el programa de la maestría en Gestión para el Desarrollo Sustentable (MGDS) de la Universidad Autónoma de Guerrero a partir de la percepción de sus egresados y, con base en los hallazgos, diseñar un plan de mejora que fortalezca la calidad del posgrado y garantizar su alineación con las demandas sociales e individuales a fin de consolidarlo como un espacio de formación relevante y de alto nivel.
Marco teórico
Existen numerosas aproximaciones teóricas en el ámbito de la evaluación de programas educativos, cada una con enfoques, marcos epistemológicos y metodológicos particulares (López-Meseguer y Fernández, 2020). En general, las evaluaciones pueden basarse en criterios y estándares, enfoques experienciales o interpretativos. Además, algunas adoptan estructuras lógicas que se asemejan a estudios cuantitativos, cualitativos o mixtos. Por su parte, los modelos clásicos de evaluación de programas se centran en valorar procesos, resultados o una combinación de ambos, con el objetivo de ofrecer una visión integral (Pérez-Juste, 2017).
No obstante, los evaluadores establecen distinciones a partir de un criterio teórico de base, determinado por el propio objeto de evaluación. Así, la diferencia radica en el énfasis asignado a cada componente del programa educativo que se pretende analizar. En cualquier caso, es importante destacar que cada modelo de evaluación, con sus respectivas categorías temáticas, representa solo una aproximación parcial a la comprensión de la realidad.
En este sentido, el modelo CIPP (contexto, insumo, proceso, producto), propuesto por Stufflebeam (2003), es uno de los marcos más completos para evaluar programas educativos, ya que ofrece una visión panorámica que permite una valoración integral. Este modelo parte de los objetivos del programa y considera los medios y procedimientos para su implementación, finalizando con una evaluación de los resultados en el desempeño de los estudiantes (Guzmán y González, 2024). Además, está orientado a la toma de decisiones con base en las debilidades identificadas en cada componente evaluado. No obstante, el marco CIPP presenta flexibilidad para ser adaptado e implementado por secciones particulares, lo que permite a los evaluadores elegir las categorías temáticas más adecuadas en cada caso.
Contexto
Desde su creación en 2015, la MGDS opera adscrita al Centro de Gestión del Desarrollo de la Universidad Autónoma de Guerrero, con sede en Acapulco de Juárez (México). Su plan de estudios promueve el desarrollo de proyectos de impacto social que fortalezcan la vinculación de las personas con el entorno ambiental, fomentando un aprovechamiento sustentable y orientando estas acciones en los ámbitos nacional, estatal e institucional (Centro de Gestión del Desarrollo, 2023). Con ello, busca formar profesionales capaces de abordar los problemas multidimensionales planteados en la Agenda 2030 de la Organización de las Naciones Unidas.
La MGDS tiene una orientación profesionalizante y su estructura general está organizada en ejes de formación que incluyen conocimientos básicos, metodológicos y prácticos. Al concluir sus estudios, los egresados deben ser capaces de diagnosticar el contexto social con el propósito de planificar, ejecutar y evaluar proyectos de desarrollo desde un enfoque sustentable (Centro de Gestión del Desarrollo, 2023).
El programa cuenta con dos líneas de investigación e incidencia, ambas con un enfoque transdisciplinario:
La razón de ser de este posgrado es formar profesionales capaces de proponer soluciones a los principales problemas socioecológicos de Guerrero y sus regiones conexas (Rojas-Casarrubias et al., 2023). Para ello, se enfoca en la especialización de competencias aplicables a distintos contextos profesionales, garantizando que los egresados puedan responder a las necesidades de su entorno (Berzunza-Criollo, 2020). Desde esta perspectiva, la formación no solo prioriza la incidencia y la retribución social, sino que también incorpora estrategias para promover el acceso universal al conocimiento (Silva-Hernández, 2023).
La formación previa de los profesionales que cursan la MGDS está mayormente vinculada a disciplinas como ciencias ambientales, biología, agronomía, arquitectura, derecho, economía y contaduría. Esto facilita la generación de un ambiente de aprendizaje interdisciplinario, donde el diálogo entre múltiples visiones permite encontrar soluciones técnicas.
Antes de ingresar a la MGDS, los estudiantes se desempeñan en distintos sectores: dependencias gubernamentales, asociaciones civiles, empresas, consultorías y trabajos independientes, e instituciones educativas de diversos niveles. En este contexto, la experiencia laboral previa fortalece su desempeño, ya que les brinda mayores habilidades de gestión para el trabajo en campo.
Por otro lado, las principales razones que influyen en la decisión de los egresados para estudiar la MGDS son las siguientes:
Sin duda, la calidad del posgrado ofrece beneficios significativos para el desarrollo profesional de los egresados, lo que a futuro puede ser un punto a favor al momento de buscar nuevas oportunidades laborales. Además, el incentivo económico para la manutención es un factor clave que motiva a los estudiantes a dedicarse exclusivamente a su formación académica, e incluso, para algunos, puede representar una fuente de sustento.
Evaluación de la MGDS
Con frecuencia, las evaluaciones de los programas educativos se centran en recopilar las percepciones de estudiantes, docentes y egresados. Sin embargo, en algunos casos, las valoraciones de docentes y estudiantes en activo pueden estar sesgadas o viciadas debido a su inmersión en el programa, lo que les impide tener una visión más precisa. Además, el temor a posibles represalias podría influir en sus respuestas.
Por ello, en esta investigación nos centramos en las percepciones de los egresados, quienes, al ser agentes externos, poseen una visión completa del proceso formativo. Su experiencia en el ejercicio profesional les permite evaluar de manera más objetiva lo aprendido, y, en teoría, no están expuestos a ningún tipo de penalización por sus opiniones. Asimismo, las valoraciones de los egresados constituyen un elemento esencial a considerar en la formulación de estrategias para la mejora integral de los programas educativos (Hernández y Rodríguez, 2015).
Ante este contexto, surgen dos preguntas clave: ¿cómo evalúan los egresados el programa de MGDS? y, con base en sus percepciones, ¿qué aspectos del programa deben integrarse en un plan de mejora integral?
Ruta metodológica
Este estudio adopta un enfoque de investigación mixta, ya que maneja tanto datos cualitativos como cuantitativos. Además, se trata de una investigación de tipo transversal e interpretativa, una modalidad que busca identificar y describir las propiedades, características y rasgos relevantes de un fenómeno, así como analizar su incidencia en un momento determinado (Hernández-Sampieri et al., 2018).
En términos metodológicos, el estudio se basó en el modelo CIPP, una herramienta ampliamente utilizada para la evaluación de programas educativos. A partir de este enfoque, la ruta metodológica del estudio se diseñó en tres etapas, en las cuales se emplearon diversas técnicas de análisis (véase figura 1).

Figura 1. Ruta metodológica para la evaluación del programa MGDS con base en el modelo CIPP.
Selección de la muestra
La selección de la muestra se realizó mediante un muestreo por conveniencia y una técnica no probabilística y no aleatoria. Este método se emplea con base en la facilidad de acceso y la disposición de las personas para participar en el estudio, siempre que cumplan con los criterios que sugieren los investigadores (Mendieta-Izquierdo, 2015). En este caso, el único criterio de inclusión fue que los participantes fueran egresados de la MGDS desde su creación hasta 2023. Inicialmente, la población total de egresados era de N = 92, y se logró conformar una muestra de n = 45, lo que representa el 48.91% del total de profesionales que han culminado sus estudios en la MGDS hasta 2023.
Recolección de datos
En primer lugar, el contexto de la MGDS fue descrito a partir de la técnica de revisión documental, una herramienta utilizada para la recolección, organización y presentación lógica de la información (Martínez et al., 2023). Para ello, se examinaron sistemáticamente documentos fundamentales de la coordinación de la MGDS, en particular el plan de estudios, actas e informes.
En segundo lugar, el contexto relacionado con los egresados, así como sus valoraciones sobre los insumos, procesos y productos de la MGDS, se obtuvieron mediante la técnica de encuesta. En este caso, aplicamos un cuestionario compuesto por los siguientes apartados:
El instrumento de evaluación constó de 42 ítems, los cuales fueron calificados mediante una escala de Likert con múltiples opciones, dependiendo de la pregunta. Algunos ejemplos de las categorías de respuesta incluyen:
El grado de confiabilidad del cuestionario para egresados fue de 0.60, determinado a través del coeficiente alfa de Cronbach mediante el software SPSS (Statistical Package for the Social Sciences). El cuestionario se aplicó de manera virtual a 45 egresados en mayo de 2023, utilizando la plataforma QuestionPro.
Análisis de datos
Las áreas de mejora de la MGDS se determinaron en un inicio mediante la selección de los aspectos que registraron calificaciones bajas. Luego, aplicamos la técnica de análisis de contenido a los datos obtenidos en las categorías de insumo, proceso y producto. Esta herramienta permite codificar sistemáticamente las propiedades de una o varias unidades textuales (Ibáñez, 2015).
En este caso, el análisis se realizó desde un enfoque deductivo, el cual suele emplearse para cuantificar patrones en contenido textual (González-Teruel, 2015). A través del software ATLAS.ti (versión 9), identificamos las principales deficiencias de la MGDS a partir de las respuestas de los egresados. Para ello, los datos fueron cargados en el programa, codificados e incluidos en cuatro categorías: contexto, insumo, proceso y producto. En seguida, establecimos en forma manual las relaciones causales entre los códigos, y elaboramos una red con diseño orgánico y líneas ortogonales para su presentación.
Resultados
Evaluación sobre insumos de la MGDS
Los insumos son componentes esenciales para la operacionalización de un programa educativo. En términos generales, los egresados valoraron favorablemente la infraestructura, el acceso a la información y el plan de estudios. En primer lugar, la mayoría expresó satisfacción respecto al equipamiento de las aulas y la infraestructura del posgrado, con un 62.22% satisfecho y un 20% muy satisfecho. No obstante, el 17.78% manifestó insatisfacción, al señalar que se requieren más equipos y materiales para facilitar las clases.
En cuanto al acceso a la información, el 53.33% de los egresados se declararon satisfechos y el 35.56%, muy satisfechos con la calidad y eficiencia en este aspecto. Sin embargo, el 11.11% expresó algún grado de insatisfacción, ya que mencionó la necesidad de mejoras en la biblioteca física, los repositorios y las bases de datos institucionales. Estos resultados indican que la MGDS cuenta con los materiales mínimos necesarios, pero que aún existen oportunidades de mejora. En particular, sería recomendable una mayor inversión en mobiliario y acceso a la información, en especial en herramientas tecnológicas que faciliten el desarrollo de los momentos pedagógicos y el acceso a contenidos especializados.
Por otro lado, los egresados evaluaron el grado de importancia que el plan de estudios de la MGDS otorga a distintos aspectos formativos (véase tabla 1).
Tabla 1. Grado de importancia que otorga el plan de estudios de la MGDS
|
Aspecto |
Nada % |
Poco % |
Mediano % |
Mucho % |
|
Enseñanza teórica |
0 |
4.44 |
42.22 |
53.33 |
|
Enseñanza metodológica |
0 |
4.44 |
40.00 |
55.56 |
|
Formación ética y humanística |
0 |
11.11 |
42.22 |
46.67 |
|
Visión crítica de la realidad |
2.22 |
4.44 |
35.56 |
57.78 |
|
Prácticas y estancias en trabajo de campo |
2.22 |
4.44 |
31.11 |
62.22 |
Fuente: Elaboración propia con base en los resultados de la investigación.
En este sentido, el 62.22% de los encuestados perciben que las prácticas y estancias de trabajo de campo son el aspecto de mayor prioridad dentro del programa educativo. Este tipo de actividades resultan esenciales para fortalecer la formación de los estudiantes en entornos diversos, ya que desafían su zona de confort y los acerca a los contextos reales de su campo laboral.
Por otro lado, el 57.78% de los consultados coinciden en que la visión crítica de la realidad es un eje transversal que se promueve ampliamente durante las sesiones pedagógicas. Este enfoque busca fortalecer las habilidades de pensamiento crítico, con el propósito de generar innovaciones y proponer soluciones alternativas.
Asimismo, el 55.56% de los encuestados señalan que la enseñanza metodológica es otro componente fundamental en el que los docentes hacen hincapié. Esto no solo les permite estructurar sus trabajos de investigación, sino también desarrollar un carácter metódico aplicable a diversos procesos estandarizados en el ámbito laboral, como la formulación de proyectos de emprendimiento.
De manera similar, el 53.33% de los egresados indican que la enseñanza teórica es un elemento central en el plan de estudios de la MGDS. La comprensión de los fundamentos paradigmáticos resulta clave para el análisis de los fenómenos abordados en sus investigaciones.
Sin embargo, el 11.11 % de los egresados consideran que la formación ética y humanística es un aspecto poco fomentado en el posgrado. Aunque se trata de una observación minoritaria, representa un área con margen de mejora.
En general, los resultados reflejan una valoración positiva del programa y su orientación profesionalizante, porque destaca su capacidad para fortalecer las habilidades de los egresados en la intervención territorial y el análisis multidimensional de problemáticas. No obstante, este enfoque práctico no descuida los elementos metodológicos y teóricos necesarios para fundamentar y articular sus proyectos y propuestas.
Evaluación sobre procesos de la MGDS
Los egresados valoraron positivamente el proceso formativo que ofrece la MGDS, y resaltaron el desempeño de los docentes y directores de tesis. En términos generales, los encuestados manifestaron estar satisfechos (42.22%) y muy satisfechos (53.33%) con el apoyo recibido por parte del cuerpo docente durante su formación en el posgrado.
Los egresados evaluaron tres aspectos clave del desempeño de los profesores que impartieron asignaturas en la MGDS:
Sin duda, contar con docentes calificados es un pilar fundamental para consolidar posgrados de calidad, ya que son los responsables de facilitar los procesos de enseñanza y guiar la construcción colectiva del conocimiento.
Las valoraciones más altas otorgadas por los encuestados estuvieron relacionadas con tres aspectos esenciales del trabajo de grado (véase tabla 2):
Sin duda, la consolidación de comités de tesis que brinden un acompañamiento adecuado es un factor clave para el éxito del trabajo de grado, ya que influye directamente en el porcentaje de egreso de los estudiantes.
Tabla 2. Valoraciones de los egresados sobre aspectos asociados a la tesis
|
Aspecto |
Muy insatisfecho % |
Insatisfecho % |
Satisfecho % |
Muy satisfecho % |
|
Con su comité tutoral de tesis |
0 |
8.89 |
26.67 |
64.44 |
|
Con el proceso de la tesis |
0 |
6.667 |
40.00 |
53.33 |
|
Con su director de tesis |
2.22 |
4.44 |
17.78 |
73.33 |
|
Aspecto |
Totalmente en desacuerdo |
En desacuerdo |
De acuerdo |
Totalmente de acuerdo |
|
Las reuniones con mi director de tesis se efectuaron una o más veces al mes |
20.00 |
4.44 |
17.78 |
57.78 |
|
Era evidente el interés de mi asesor por mi trabajo de tesis |
20.00 |
6.67 |
17.78 |
55.56 |
|
Cuando entregaba avances del trabajo de tesis a mi director, recibía retroalimentación para mejorar |
20.00 |
6.67 |
20.00 |
53.33 |
|
Las sugerencias de mi asesor fueron fundamentales para la culminación del trabajo de tesis |
20.00 |
6.67 |
17.78 |
55.56 |
Fuente: Elaboración propia con base en los resultados de la investigación.
Por otro lado, el 75.56% de los egresados afirmaron que, durante su proceso de formación, mantuvieron una o más reuniones al mes con sus directores de tesis, mientras que el 24.44% indicó que dichos encuentros ocurrían con menor frecuencia. Asimismo, el 73.34% de los encuestados señalaron que sus asesores demostraban un interés evidente por su trabajo de tesis, en tanto que el 26.26% percibió apatía por parte de ellos ante un asunto tan relevante. De igual manera, el 73.33% expresó que sus asesores ofrecían retroalimentación a sus trabajos de tesis, aunque el 26.67% consideró que sus directores no realizaban aportes significativos al proyecto.
Además, el 73.34 % de los encuestados declararon que las sugerencias de sus directores de tesis fueron esenciales para la culminación de su trabajo de grado, mientras que el 26.66% discrepó de esta afirmación.
Sin duda, el acompañamiento de los asesores de tesis es fundamental, ya que su tiempo, retroalimentación y sugerencias son clave para el progreso de los proyectos y la confianza de los estudiantes. Aunque los contenidos teóricos y metodológicos proporcionan una base formativa en el desarrollo de sus proyectos, estos deben adaptarse a problemáticas y necesidades específicas. Por ello, la orientación y la retroalimentación constante de los comités de apoyo resultan esenciales para discutir, reflexionar y evaluar la pertinencia y los resultados de cada propuesta.
Evaluación sobre el producto de la MGDS
El producto de la MGDS se refiere a los resultados obtenidos tras la operacionalización del programa educativo. Esta salida emergente del sistema puede manifestarse de diversas formas, pero es más evidente en el desempeño y la perspectiva de los egresados, quienes fueron los primeros en recibir la formación. En este contexto, los egresados identificaron los principales problemas que afectaron su desempeño durante el posgrado (véase gráfica). Los más comunes fueron los problemas personales (25.37%), relacionados con enfermedades, aspectos emocionales y dificultades de adaptación. En segundo lugar, señalaron inconvenientes familiares (20.90%), entre los que mencionaron problemas de comunicación, conflictos y presiones derivadas de exigencias y expectativas.
Asimismo, los egresados mencionaron dificultades relacionadas con los conocimientos (17.91%) en áreas técnicas como informática, estadística y legislación ambiental. Otro desafío clave fue el manejo del tiempo (17.91%), ya que algunos estudiantes no lograron cumplir con las fechas estimadas para completar sus compromisos de egreso. Por otro lado, el 13.43% de los encuestados indicaron que los problemas económicos afectaron su desempeño, pues en algunos casos la beca otorgada no fue suficiente para cubrir gastos personales y operativos del proyecto de investigación.
Finalmente, se identificaron dificultades laborales (4.48%), ya que algunos estudiantes combinaban sus estudios con un empleo, lo que con frecuencia generaba conflictos en la gestión de sus responsabilidades académicas y profesionales.
Gráfica. Problemas frecuentes que afectan el desempeño de los estudiantes

Fuente: Elaboración propia con base en los resultados de la investigación.
Además, los egresados identificaron algunos obstáculos comunes al momento de implementar sus proyectos de investigación. El problema más frecuente fue la falta de recursos económicos, lo que limitó la plena aplicación de las actividades previstas. Asimismo, mencionaron la falta de claridad y concreción en las propuestas de investigación, ya que el tiempo disponible para integrarlas suele ser insuficiente. Otro desafío señalado fue la escasa vinculación de los estudiantes con la comunidad, un factor clave que genera desinterés en ambas partes. Esta situación se relaciona con la discusión impulsada por la SECIHTI, que advierte sobre la desconexión de algunos trabajos científicos con las comunidades, en las que estas son consideradas solo como objetos de estudio y no como sujetos capaces de transformar su realidad.
Del mismo modo, los egresados destacaron la ausencia de una formulación conjunta de los proyectos de intervención, pues por lo general no abordaban problemáticas urgentes para los usuarios. Lo anterior requiere atención prioritaria, ya que impacta de manera directa en la relación del posgrado con las comunidades, en el porcentaje de egreso y en la calidad del programa.
Finalmente, el 48.89% de los encuestados manifestaron estar satisfechos, y el 46.67%, muy satisfechos con los conocimientos y habilidades adquiridas durante su formación en el posgrado. En consecuencia, los egresados indicaron estar muy satisfechos (51.11%) y satisfechos (46.67%) con la calidad del programa de la MGDS.
Estos resultados reflejan que, en un corto periodo, la MGDS ha logrado consolidar altos estándares de calidad, evidenciados tanto en la percepción del posgrado como en la formación de sus egresados. En este sentido, destaca la valoración positiva de los encuestados respecto a su experiencia en el programa, que es acorde con el propósito del perfil de egreso, que busca formar profesionales capaces de construir propuestas en colaboración con sus comunidades de incidencia.
Visión sistémica de los aspectos a integrarse a un plan de mejora para la MGDS
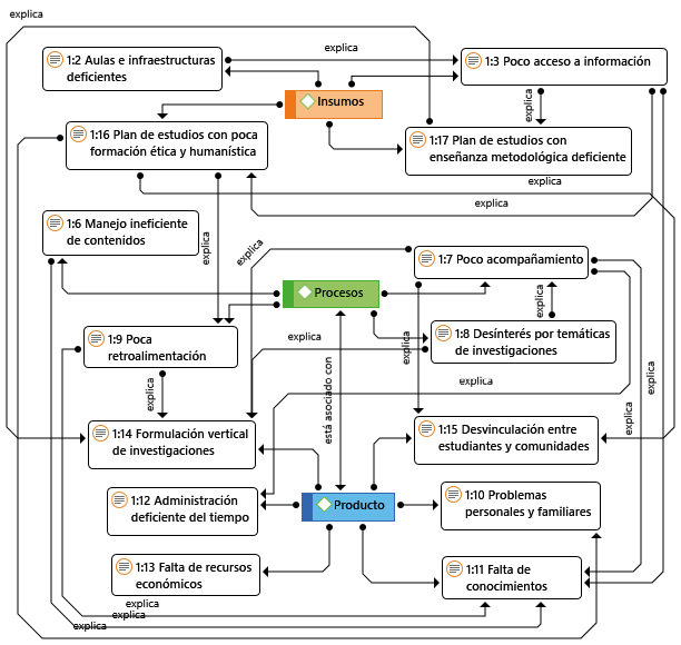
En este estudio, se identificaron y establecieron relaciones entre 14 aspectos con mayor margen de mejora dentro de las cuatro categorías de análisis, a partir de las percepciones de los egresados sobre aspectos específicos de la MGDS (véase figura 2). La mayoría de los aspectos a mejorar están relacionados con los estudiantes, docentes y directores de tesis, aunque muchos de ellos tienen su origen en problemáticas generales y en el plan de estudios.
Por tanto, sería conveniente implementar un programa de seguimiento efectivo a lo largo de la formación del maestrante, lo que permitiría identificar con mayor precisión las necesidades teóricas y prácticas que surgen en el desarrollo de sus proyectos. Por ejemplo, las deficiencias en la infraestructura bibliotecaria limitan el acceso a la información, lo que a su vez repercute en una formación ética y humanística insuficiente. Asimismo, algunos docentes brindan poco acompañamiento a sus tutorados, lo que afecta la vinculación de los estudiantes con las comunidades en las que llevan a cabo sus proyectos de investigación.
Por otro lado, la formulación vertical de la investigación y el desconocimiento de los estudiantes sobre el proceso investigativo son los factores con mayor cantidad de conexiones dentro del esquema, por lo que deben ser atendidos con mayor urgencia mediante estrategias específicas. Si bien muchos de estos elementos generan efectos en cascada a corto y largo plazo, y no siempre existe una relación estrictamente causa-efecto entre ellos, esta aproximación permite comprender de manera sistémica los vínculos entre los distintos factores identificados.

Figura 2. Esquema de las interrelaciones de los principales aspectos a mejorar de la MGDS. Fuente: Elaboración propia con base en los resultados de la investigación.
Discusión
Después de reflexionar sobre las percepciones de los egresados en el marco del modelo de evaluación CIPP, es pertinente destacar que encontramos altos niveles de satisfacción en diversos aspectos del posgrado. Esto demuestra que, desde la perspectiva de los egresados, la MGDS presenta importantes rasgos de calidad en su estructura funcional.
A pesar de haber sido objeto de estudio durante décadas, la evaluación de los posgrados sigue siendo un área crucial de investigación debido a su naturaleza dinámica (El Alfy y Abukari, 2020). Con frecuencia, estos procesos se analizan a través de sistemas de gestión de calidad impuestos a las universidades, los cuales suelen prestar poca atención a las percepciones de los egresados. Por ello, es fundamental repensar estos sistemas para fortalecer la calidad educativa desde la perspectiva de los estudiantes, quienes consideran que factores como el desarrollo personal, el ocio, los vínculos con el sector laboral y el costo desempeñan un papel determinante en la percepción de la calidad de los posgrados (Angell et al., 2008).
En este sentido, el modelo CIPP ha permitido identificar factores con áreas de mejora y aproximarse a su comprensión sistémica para reflexionar sobre estrategias que fortalezcan la calidad de la MGDS.
Infraestructura y recursos educativos
Como primer paso, es fundamental establecer un plan de mejora a mediano plazo que refuerce los insumos del programa, en especial en lo que respecta a la infraestructura de las aulas del posgrado. Estas deben contar con equipamiento actualizado que responda a las necesidades del nivel educativo (Acosta et al., 2018).
Asimismo, es imprescindible invertir en el fortalecimiento de las bases de datos institucionales para garantizar un acceso más amplio y de mayor calidad a la información. Esto también requiere socializar y fomentar el uso eficiente y continuo de estos recursos entre la comunidad educativa, de modo que los usuarios puedan aprovecharlos al máximo (Bueno-De la Fuente y Hernández-Pérez, 2011).
Las dificultades en el acceso a equipos de computación y tecnologías de la información y comunicación, así como la falta de instalaciones propias del programa para actividades docentes, han sido documentadas en posgrados similares en Cuba (Ramos-Azcuy et al., 2016), lo que refuerza la necesidad de atender estas deficiencias en la MGDS.
Plan de estudios y formación ética
Uno de los aspectos medulares que requiere mayor atención es el plan de estudios, en particular en la operacionalización de la formación ética. Esto puede abordarse mediante la incorporación de contenidos teóricos sobre gestión humanística en el currículo y fomentando en los estudiantes la dimensión socioafectiva, así como una conexión más profunda con la realidad (Eizaguirre et al., 2020).
Esta perspectiva debe promoverse con el ejemplo y de manera transversal en toda la estructura del posgrado, y permitir que tanto docentes como estudiantes internalicen e integren principios y valores en su ejercicio profesional (Aubrey, 2015). A través de la práctica, esto contribuirá al desarrollo de habilidades para adoptar modelos de liderazgo alternativos en los sectores laborales y fortalecer el pensamiento crítico (Rajaram, 2021). En esta línea, egresados de posgrados en diez instituciones mexicanas coincidieron en la importancia de priorizar valores como la responsabilidad y el respeto, así como en la necesidad de desarrollar competencias para actuar con principios éticos y conciencia social (Pérez-Castro, 2015).
Acompañamiento docente y tutorías
El enfoque de formación ética debe permear el quehacer docente, especialmente en sus compromisos de acompañamiento y retroalimentación, con el fin de garantizar el bienestar estudiantil (Chong et al., 2022). Sin embargo, esto representa un reto significativo, ya que el crecimiento de la matrícula en programas de posgrado dificulta el seguimiento personalizado del proceso formativo (Unesco, 2020). En este sentido, se ha documentado que los estudiantes no siempre reciben de sus directores de tesis la retroalimentación esperada, lo que genera tensiones en la relación y puede obstaculizar tanto el aprendizaje como la culminación de los trabajos de grado (East et al., 2012).
Ante esta problemática, resulta necesario equilibrar esfuerzos y optimizar tiempos para ofrecer tutorías más eficientes. Si es preciso, se podría recurrir al apoyo de auxiliares en orientación psicopedagógica, quienes además podrían capacitar a los docentes en estrategias de acompañamiento efectivo (Pérez-Gamboa et al., 2023).
Formación metodológica y vinculación con la investigación
Otro aspecto fundamental para fortalecer es la formación metodológica. Es indispensable homogeneizar y detallar los lineamientos del posgrado para la formulación horizontal de proyectos de investigación, lo que permitiría agilizar la planificación de las actividades en campo, mejorar la vinculación con las comunidades y aumentar la tasa de éxito en la culminación de los trabajos de grado.
Además, se recomienda alinear las tesis con proyectos de investigación en curso que cuenten con financiamiento, no solo para garantizar su viabilidad operativa, sino también para incentivar el interés de los tutores en las temáticas de estudio. Al respecto, diversos estudios han señalado que motivar a docentes y tutores a participar en cursos de formación pedagógica y en estancias de investigación en organizaciones sociales y dependencias gubernamentales podría contribuir a una mayor pertinencia en la orientación de los proyectos (Hernández et al., 2016).
Desarrollo de habilidades socioemocionales
En concordancia con el enfoque de educación humanista, uno de los aspectos clave a promover es el desarrollo de habilidades socioemocionales en docentes y estudiantes. Se ha demostrado que los profesores que gestionan con eficacia sus emociones contribuyen significativamente a la mejora del desempeño estudiantil (Shaheen et al., 2023). Estas habilidades no solo favorecen el trabajo en equipo, sino que también impulsan innovaciones sociales, aspectos cruciales en el desarrollo de los trabajos de grado. Incluso, estas competencias han sido identificadas como esenciales en el siglo XXI (Albarracín-Vanoy, 2023). Dado el creciente contexto de crisis y estrés, es fundamental que los estudiantes desarrollen herramientas para tomar decisiones acertadas y gestionar la presión de manera eficiente (Lings et al., 2014).
En este contexto, egresados de posgrados han sugerido que los docentes deberían fomentar la formación en habilidades socioemocionales para la resolución de conflictos, el fortalecimiento de la autoestima y la creación de ambientes positivos, cooperativos y motivadores (Gómez-Trigueros, 2021). Fortalecer estos aspectos no solo permitirá una formación más integral, sino que también contribuirá a que los egresados sean capaces de autogestionar sus conocimientos, tiempos, emociones y relaciones, tanto en el ámbito personal como en el profesional.
Conclusiones
En términos generales, las percepciones de los egresados reflejan una valoración positiva sobre los aspectos estructurales y funcionales de la MGDS. La evaluación permitió identificar que el programa se desarrolla en un contexto favorable, con insumos adecuados, procesos bien encaminados y productos satisfactorios. En particular, observamos altos niveles de satisfacción con la formación recibida, el plan de estudios y el desempeño de los docentes y directores de tesis. Esto indica que la MGDS cuenta con importantes rasgos de calidad y que constituye un espacio de formación alineado con las demandas sociales de los estudiantes. Además, evidencia que el programa educativo proporciona un ambiente de aprendizaje idóneo, con oportunidades reales de crecimiento personal y profesional para maestrantes de diversas disciplinas.
No obstante, las percepciones de los egresados también permitieron identificar aspectos con margen de mejora, cuya atención podría fortalecer la calidad y pertinencia del posgrado. La visión sistémica de estos aspectos facilitó una comprensión más profunda de sus interconexiones, lo que a su vez posibilitó la reflexión sobre mecanismos de fortalecimiento.
En este sentido, resulta fundamental diseñar sistemas de gestión de calidad en los posgrados que partan de las experiencias y necesidades de los egresados, y que trasciendan las estructuras establecidas por la SECIHTI y la universidad. Esto implica dar mayor relevancia a la educación humanística, promoviendo una formación en la que todos los miembros de la comunidad educativa puedan ejercer sus funciones con responsabilidad ética. A partir de este enfoque, será posible desarrollar procesos formativos más sólidos, que no solo respondan a las expectativas de los egresados, sino que también atiendan las necesidades de las sociedades modernas y garanticen una educación más pertinente y de mayor impacto.
Referencias bibliográficas
Acosta, M. Z., Herrera, P. J. C. y Mármol, N. L. R. Q. (2018). La calidad de los posgrados de formación docente en México. Publicaciones, vol. 48, núm. 1, pp. 131-142. https://doi.org/10.30827/publicaciones.v48i1.7333
Adalid, D. U. C. M. (2011). Conacyt y el posgrado: políticas de evaluación y calidad. Revista Gestión y estrategia, vol. 40, pp. 87-98. https://doi.org/10.24275/uam/azc/dcsh/gye/2011n40/Adalid
Albarracín-Vanoy, R. J. (2023). Navegando el siglo XXI: la internacionalización del currículo y las competencias cruciales para el futuro. Salud, Ciencia y Tecnología-Serie de Conferencias, vol. 2, pp. 539-539. https://conferencias.saludcyt.ar/index.php/sctconf/article/view/539
Altbach, P. G., Reisberg, L. y Rumbley, L. E. (2019). Trends in global higher education: Tracking an academic revolution. Brill. https://brill.com/display/title/36570?languag
Angell, R. J., Heffernan, T. W. y Megicks, P. (2008). Service quality in postgraduate education. Quality assurance in education, vol. 16, núm. 3, pp. 236-254. https://doi.org/10.1108/09684880810886259
Aubrey, E. E. (2015). Humanistic teaching and the place of ethical and religious values in higher education. University of Pennsylvania Press.
Berzunza-Criollo, M. C. (2020). Posgrados profesionalizantes o en investigación: consideraciones de su desarrollo en México. Revista de Educación y Desarrollo, vol. 55, pp. 85-90. https://www.cucs.udg.mx/revistas/edu_desarrollo/anteriores/55/55_Berzunza.pdf
Bueno-De la Fuente, G. y Hernández-Pérez, A. (2011). Estrategias para el éxito de los repositorios institucionales de contenido educativo en las bibliotecas digitales universitarias. BiD: textos universitaris de biblioteconomia i documentació, vol. 26, pp. 1-18. http://hdl.handle.net/10016 /15332
Centro de Gestión del Desarrollo (2023). Plan de Estudios Maestría en Gestión para el Desarrollo Sustentable. Universidad Autónoma de Guerrero.
Chong, M. D., Francis, A. P., Carter, M. A. y Baffour, F. D. (2022). Employing humanistic teaching approaches to promote student wellbeing in higher education. En A. P. Francis y M. A. Carter (eds.). Mental health and higher education in Australia (pp. 87-101). Springer. https://doi.org/10.1007/978-981-16-8040-3_6
David, M. E. (2015). Women and gender equality in higher education? Education Sciences, vol. 5, núm. 1, pp. 10-25. https://doi.org/10.3390/educsci5010010
East, M., Bitchener, J. y Basturkmen, H. (2012). What constitutes effective feedback to postgraduate research students? The students’ perspective. Journal of University Teaching & Learning Practice, vol. 9, núm. 2, pp. 7. https://doi.org/10.53761/1.9.2.7
Eizaguirre, A., Alcaniz, L. y García-Feijoo, M. (2020). How to develop the humanistic dimension in business and management higher education? En R. Aguado y A. Eizaguirre (eds.). Virtuous cycles in humanistic management. Contributions to management science (pp. 3-20). Springer. https://doi.org/10.1007/978-3-030-29426-7_1
El Alfy, S. y Abukari, A. (2020). Revisiting perceived service quality in higher education: Uncovering service quality dimensions for postgraduate students. Journal of Marketing for Higher Education, vol. 30, núm. 1, pp. 1-25. https://doi.org/10.1080/08841241.2019.1648360
García-García, C. y Hervás-Torres, M. (2020). Los sistemas de evaluación de la educación superior en México y España. Un estudio comparativo. Revista de la Educación Superior, vol. 49, núm. 194, pp. 115-136. https://doi.org/10.36857/resu.2020.194.1127
Gómez-Trigueros, I. M. (2021). Percepción del alumnado de grado y postgrado en la tutorización de trabajos fin de grado y fin de máster. Formación universitaria, vol. 14, núm. 1, pp. 195-206. http://dx.doi.org/10.4067/S0718-50062021000100195
González-Teruel, A. (2015). Estrategias metodológicas para la investigación del usuario en los medios sociales: análisis de contenido, teoría fundamentada y análisis del discurso. Profesional de la Información, vol. 24, núm. 3, pp. 321-328. https://doi.org/10.3145/epi.2015.may.12
Guzmán, M. H. J. y González, S. D. A. (2024). Evaluación curricular en la educación superior: un enfoque desde el modelo CIPP (contexto, insumo, proceso, producto). LATAM Revista Latinoamericana de Ciencias Sociales y Humanidades, vol. 5, núm. 5, 4531-4550. https://doi.org/10.56712/latam.v5i5.2940
Hernández, C. A., Jiménez, M., Guadarrama, E. y Rivera, Á. E. (2016). La percepción de la motivación y satisfacción de la tutoría recibida en estudios de posgrado. Formación Universitaria, vol. 9, núm. 2, pp. 49-58. http://dx.doi.org/10.4067/S0718-50062016000200006
Hernández, J. M. y Rodríguez, J. (2015). La pertinencia de la educación desde la perspectiva de los estudiantes en una universidad pública mexicana. Cuadernos de Investigación Educativa, vol. 6, núm. 1, pp. 33-51. https://doi.org/10.18861/cied.2015.6.1.6
Hernández-Sampieri, R., Fernández-Collado, C. y Baptista-Lucio, P. (2018). Metodología de la investigación. McGraw-Hill Interamericana.
Ibáñez, D. B. (2015). El análisis de contenido. Una introducción a la cuantificación de la realidad. Revista San Gregorio, número especial 1, pp. 26-31. https://doi.org/10.36097/rsan.v0i0.113
Lings, I., Durden, G., Lee, N. y Cadogan, J. W. (2014). Socio-emotional and operational demands on service employees. Journal of Business Research, vol. 67, núm. 10, pp. 2132-2138. https://doi.org/10.1016/j.jbusres.2014.04.0 22
López-Meseguer, R. L. y Fernández, M. T. V. (2020). La evaluación comprensiva de programas educativos: ¿un nuevo paradigma teórico? Revista Iberoamericana de Evaluación Educativa, vol. 13, núm. 2, pp. 85-105. https://doi.org/10.15366/riee2020.13.2.005
Martínez, C. J. I., Palacios, A. G. E. y Olivas, G. D. B. (2023). Guía para la revisión y el análisis documental: propuesta desde el enfoque investigativo. Revista Ra Ximhai, vol. 19, núm. 1, pp. 67-83. https://doi.org/10.35197/rx.19.01.2023.03.jm
Mendieta-Izquierdo, G. M. (2015). Informantes y muestreo en investigación cualitativa. Investigaciones Andina, vol. 17, núm. 30, pp. 1148-1150. https://doi.org/10.33132/01248146.65
Pérez-Castro, J. (2015). La ética profesional en la formación universitaria en México. Edetania, núm. 47, pp. 93-107. http://hdl.handle.net/20.500.12466/644
Pérez-Gamboa, A. J., Rodríguez-Torres, E. y Camejo-Pérez, Y. (2023). Fundamentos de la atención psicopedagógica para la configuración del proyecto de vida en estudiantes universitarios. Educación y Sociedad, vol. 21, núm. 2, pp. 67-89. https://revistas.unica.cu/index.php/edusoc/article/view/2479
Pérez-Juste, R. (2017). Evaluación de programas educativos. La Muralla.
Rajaram, K. (2021). Concluding thoughts: Twenty-first-century classroom and humanistic management education. En K. Rajaram (ed.). Evidence-based teaching for the 21st century classroom and beyond (pp. 249-265). Springer. https://doi.org/10.1007/978-981-33-6804-0_8
Ramos-Azcuy, F. J., Meizoso-Valdés, M. D. C. y Guerra-Bretaña, R. M. (2016). Instrumento para la evaluación del impacto de la formación académica. Revista Universidad y Sociedad, vol. 8, núm. 2, pp. 114-124. https://rus.ucf.edu.cu/index.php/rus
Rojas-Casarrubias, C., Rodríguez-Alviso, C., Aparicio-López, J. L., Castro-Bello, M., Villerías-Salinas, S. y Bedolla-Solano, R. (2023). Problemas socioambientales desde la percepción de la comunidad: Pico del Monte-laguna de Chautengo, Guerrero. Sociedad y Ambiente, núm. 26, pp. 1-33. https://doi.org/10.31840/sya.vi26.2756
Rosen, M. A. (2019). Do universities contribute to sustainable development? European Journal of Sustainable Development Research, vol. 4, núm. 2, pp. em0112. https://doi.org/10.29333/ejosdr/6429
Shaheen, F., Kashif, M. F. y Munir, A. (2023). Relationship between socio-emotional skills of teachers and students’ performance at postgraduate level. Qlantic Journal of Social Sciences, vol. 4, núm. 3, pp. 363-371. https://doi.org/10.55737/qjss.771952666
Silva-Hernández, F. (2023). Retribución social como mecanismo de divulgación y difusión del conocimiento científico aplicado en programas educativos de posgrados. Dilemas Contemporáneos: Educación, Política y Valores, vol. 6, núm. edición especial, pp. 1-11. https://doi.org/10.46377/dilemas.v11iEspecial .3878
Stufflebeam, D. L. (2003). The CIPP model for evaluation. En T. Kellaghan, D. L. Stufflebeam y L. A. Wingate (eds.). International Handbook of Educational Evaluation (pp. 31-62). Springer. https://unesdoc.unesco.org/ark:/48223/pf0000133067
United Nations Educational, Scientific and Cultural Organization (Unesco) (2020). Towards universal access to higher education: International trends. Unesco/IESALC. https://unesdoc.unesco.org/ark:/48223/pf00 00375686